L2O - Sharing Language Learning Objects
Highlights
L2O was an original project in 2006 which concentrated on encouraging the uptake of eLearning tools and resources. The initial project led to several follow-up projects and the formation of the OER (Open Educational Resources) research community.
Contents
- Introduction
- Aims and objectives
- Documents
- Demonstration
- Sample (opens in a new tab)
Introduction
L2O was a JISC-funded Distributed e-learning Pilot Project which began in 2006. Led by the University of Southampton, a consortium involving 4 regional partner hubs, the Universities of Reading, Portsmouth and Surrey, generated online re-usable learning objects (RLOs) from existing learning materials. These were tagged, stored and retrieved from the project's customised learning object repository, CLARe, (Contextualised Learning Activity Repository) by learners and teachers for independent learning, classroom-based learning or blended learning according to particular needs. In broad terms, L2O aimed to evaluate the feasibility of re-using learning resources across the regional community and in different educational and teaching contexts, and for different purposes. The project was completed in July 2007 and a number of project documents are available.
Significant achievements
Community of Practice:
Work on the project enabled the development and involvement of a Community of Practice (CoP), consisting of language teachers and learning technologists from around our geographical region and beyond. These individuals took part in all aspects of the project, from contribution to project aims and concepts; the submission of online language learning material to be re-made into RLOs; discussion and development of project understanding of metadata needs; and in the piloting of our prototype repository. The CoP continues to be sustained and expanded through further projects in the area of OERs. Work on the L2O Project also had an influence on practice within some CoP institutions.
RLOs within a prototype repository:
In the initial stages of the project, the team took existing learning materials and investigated how these could generate RLOs. This led to the development and implementation of Pedagogical Process Model for Disaggregation of existing resources and re-aggregation into RLOs. The development of this model involved developing an understanding of how learning material could be broken up into relevant 'pedagogical pieces' and then re-assembled into a discrete unit suitable for meaningful independent online learning.
CLARe Repository:
In order to investigate the sharing of online resources, the Project developed a prototype repository CLARe (Contextualised Learning Activity Repository - based on ePrints). This was populated with a set of quality assured re-usable learning objects (RLOs) and pedagogical assets (PAs) contributed by members of our community of practice. This was successfully piloted with various groups within the CoP, and enabled the project team to investigate issues around sharing resources. The piloting consistently revealed a desire amongst practitioners for this kind of repository of online learning materials.
Metadata:
A key realisation from the project was the importance of contextual metadata in finding resources and in contributing to the creation of effective online resources. The community developed task/pedagogical asset description templates (contextual metadata templates) which focused on the educational learning and teaching context and used non-technical terminology, to validate 'Standard' RLLOMAP metadata enhancement.
A bespoke application profile was then created to incorporate contextual metadata in the educational fields of LOM metadata and create IMS compliant content packages using EU and JISC-funded tools - Telcert, Schemaprof and Reload.
Main challenges:
Communication was extremely effective in face-to-face situations but faltered when pursued by other means (such as blogs, Moodle forums, Skyping etc). This could be seen as both an advantage and a disadvantage of regional collaboration - we were close enough to meet easily, but too close to use 'virtual' tools. Communication with FE partners was also problematic because of the intense time pressures on FE teachers, and FE partners were also approached when tools and resources were in an immature state, so they were unable to contribute fully.
From a technological point of view, it became evident that materials contributors had a wide range of technical skills and knowledge, and so there were problems associated with standardising online material and ensuring its quality and accessibility, so that it could be delivered as learning objects in the repository. Initially, the project had inadequate proactive support mechanisms for re-purposing, and this inhibited progress.
Progress was also inhibited by the lack of a user-friendly, quick-to-use content packaging tool, which meant that the inputting of metadata was a laborious and unpleasant task. There were problems in uploading our content packages to JORUM due to the additional contextual metadata fields that the project developed. IPR issues represented a serious barrier to sharing and re-purposing existing materials. The barrier existed at a number of levels: with individuals unable to guarantee the IPR of all elements within their learning material and therefore unable to make them open for all, to institutional level with departments restricting use of materials (this was particularly true in the FE sector).
IPR issues represented a serious barrier to sharing and re-purposing existing materials. The barrier exists at a number of levels: with individuals unable to guarantee the IPR of all elements within their learning material and therefore unable to make them open for all, to institutional level with departments restricting use of materials (this was particularly true in the FE sector).
Aims
The aim of the project is to pilot a model of regional collaborative partnerships sharing and re-using electronic learning resources across institutions and across sectors; and to investigate and explore the issues raised by such collaborations.
Objectives
- To collect language skills tasks devised by colleagues in HE, FE, Adult Education and other sectors;
- To repurpose these tasks into Reusable Learning Objects (RLOs) using templates, guidelines and checklists devised and tested by the eLanguages Project, package using RELOAD/TELCERT and store in the eLanguages Learning Object Repository prior to storage in JORUM.
- To assign appropriate metadata to these tasks so that they can be placed in a digital repository and discovered easily by other users;
- To engage learners in activities to develop them as both more aware and more independent learners which are key attributes for making progress in a subject area that relies on independent learning and practice.
- To develop tasks that are aimed at supporting learners outside the classroom and at all stages of their language learning, both informal and formal;
- To ascertain the advantages and barriers to sharing online learning materials across a regional community of practice.
Deliverables
- The project aims to produce materials which will have wide applicability to learners across the consortium institutions and will increase the pool of quality assured e-learning resources available online to each student in the region. The student experience will be improved through flexible access to visually appealing online learning materials which will embody good pedagogic practice.
- The project will cascade good practice in the development, creation and storage of online materials so that learners, who might not otherwise have access at their institution will benefit from leading edge developments in interactive materials design, audio and video capture and digital delivery. Since many of the RLOs developed will focus on language learning skills, they will be useful to students of all languages and will lead to skills and strategies which will provide a sound base for future language learning.
Documents
Reports
- L2O final report: JISC Regional Distributed e-learning SE Region Pilot Project (pdf, 601kb). By Kate Dickens, Julie Watson and Kate Borthwick, University of Southampton. This final project report discusses the objectives, findings, achievements and conclusions from the L2O project. There is also an executive summary (pdf, 73kb).
- March 2007 progress report (pdf, 14kb). A project update report produced for JISC, detailing significant achievements to date, challenges and areas of future development.
- Event report: E-Learning Conference: Day 2 (pdf, 27kb). 1-2 February 2007, University of Southampton. A report summarising the key findings from workshops held on the second day of the eLearning conference.
Case studies
- Applying Lessons Learnt from the L2O Project in the creation of an institutional repository of LOs and pedagogic assets (pdf, 261kb). By Miguel Arrebola, University of Portsmouth. This case study will describe how involvement with the processes and concepts explored by the L20 Project has influenced practice and philosophy in the School of Languages and Area Studies at the University of Portsmouth.
- Developing a pedagogically-driven process model for L2O (pdf, 44kb). By Julie Watson, University of Southampton. This case study will present the pedagogically-driven process model developed for the L20 Project, which has tried and tested an approach to transforming online learning materials into 'reusable learning objects'.
- Is this resource repurposable? (pdf, 118kb). By Alison Dickens, University of Southampton. This case will describe activities undertaken as part of two projects which explored e-learning in LLAS disciplines and investigated the feasibility of repurposing existing teaching resources in the form of learning objects to be shared via a repository.
- Sharing Language Learning Objects (pdf, 77kb). By Joan McCormack, University of Reading. An L2O evaluation questionnaire was developed, with the aim of introducing CLARe (Contextual Learning Activity Repository) to partner institutions and members of the community of practice. This questionnaire gathered their responses to the search and download functionality of CLARe and the clarity of the metadata. This case study reports on the findings.
- Building on the L2O experience (pdf, 652kb). By Marga Menendez-Lopez, University of Surrey. Building on the L2O experience: designing Reusable Learning Objects (RLOs) as structured question banks.
Diagrams and forms
- Pedagogically-led process model (pdf, 12kb). A diagram showing the pedagogical process of disaggregating learning resources, and then re-aggregating them to make learning objects.
- Technical process model (pdf, 11kb). A diagram showing the technical process involved in converting existing learning resources into learning objects.
- Asset Descriptor form (pdf, 54kb). A paper document which provides relevant L2O metadata categories in order to allow materials creators to catalogue the assets used in their online learning material accurately.
- Learning Object Descriptor form (pdf, 93kb). A paper document which provides relevant L2O metadata categories in order to allow materials creators to catalogue their online learning materials accurately.
- In-house metadata schema (xls, 65kb). A document which is a combination of UKLOMCORE (RLLOMAP) elements, and custom contextual elements (to reflect the teacher/learner context) that have been added into the LOM standard.
- L2O metadata domain profile (gif, 123kb). The L2O metadata domain profile in graphical format.
Presentations
- L2O questionnaire results - 13th June 2007 (ppt, 1074kb). By Joan McCormack, University of Reading. Analysis of a questionnaire about sharing language learning objects.
- L2O - Sharing Language Learning Objects (pdf, 217kb). From Lifelong learning for all: eLearning from concept to practice - June 2006. A presentation on the advantages of sharing language learning objects.
Demonstration
Example walk through the technological and pedagogical 'process models'
The aim of this use case is to outline the process path, following both the pedagogically-led (pdf, 12kb) and technical (pdf, 11kb) processes and to explore the tools that are used to reach the final goal of depositing a learning object into a repository.
Scenario: A learning object has been sent by a hub - the two process models will be applied and the resultant content package will be deposited into Contextual Learning Activity Repository (CLARe - University of Southampton).
The package will be disaggregate and catalogued where required. It will be re-versioned / re-purposed where applicable, and the resultant learning object will be content packaged and added to the CLARe structure.
Resource Collection & Disaggregation
The original learning object consists of an html page with the following associated resources:
1 x writing task
2 x interactive tasks
3 x embedded audio files
1 x embedded audio player
3 x jpgs
Associated scaffolds include Glossary link, Dictionary link and full answers to tasks. These can be broken down into assets and catalogued accordingly:
Assets
| Learning Object | Pedagogic Asset | Technical Asset |
| 1 x writing task | 3 x embedded audio files | 1 x embedded audio player |
| 2 x interactive tasks | 3 x jpgs |
(The 3 audio files will be collectively described as a collection asset due to their size.)
By referring the developer to the asset description form (pdf, 54kb) the asset can be accurately catalogued and the details recorded for further application.
These details are mapped into an in-house metadata schema (xls, 65kb), which is a combination of UKLOMCORE (RLLOMAP) elements, and custom contextual elements (to reflect the teacher/learner context) that have been added into the LOM standard. The resultant metadata domain profile can also be viewed in a graphical format (click to see a larger version):
The academic developer/teacher then identified the learning point, and re-modelled the original content reflecting the desired styling and content into a re-modelled learning object.
Now the completed learning can be catalogued ready for content packaging. The template for this is called the Learning Object Descriptor form (pdf, 93kb).
Content Packaged
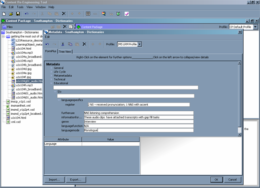
Using the modified L2O metadata schema the learning object was content packaged with the CRT software.

This is a view of entering some of the metadata in CRT. Click the image to see a larger version.

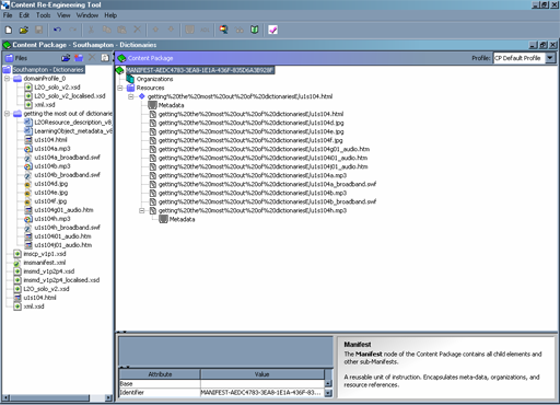
This is the whole completed content package ready for export. Click the image to see a larger version.
View the XML manifest data (which contains all the metadata for the whole resource).
The resultant content package added to CLARe

This is the first data entry screen for transferring the metadata into CLARe.

The above screen reflects the full data view of the newly added resource in the CLARe system.
The output display for a search

This is the resultant screen when searching for the recently added Content package.

